Работа с FTP/SFTP клиентом FileZilla
Одним из рекомендуемых для использования с DrupalHosting FTP клиентов является FileZilla - свободно распространяемый мультиязычный мультиплатофрменный FTP клиент, скачать его можно с официальной страницы http://filezilla-project.org/
После установки и запуска в главном окне программы следует настроить новое соединение, для этого нужно нажать на кнопку Менеджер сайтов или выбрать меню Файл-Менеджер сайтов

В открывшемся окне выбрать Новый Сайт

И выбрать имя для соединения, например DrupalHosting uXXXX, и заполнить данные для подключения.
Данные для доступа можно взять из автоматически сгенерированного письма, пришедшего к Вам на почту после регистрации, или из Панель управления-Аккаунты-Изменить пароль http://drupalhosting.ru/rp/accounts

Вам необходимы следующие данные:
Имя сервера, к которому будет происходить подключение:

Имя пользователя:

Пароль:

В поле Хост следует внести Ваш сервер, Protocol рекомендуется SFTP(в случае невозможности его использования для протокола FTP опция Encryption должна быть установлена в Use plain FTP)
Тип входа Запросить пароль(выбрана именно эта опция так как хранить пароли в клиенте крайне не безопасно), Пользователь - имя пользоватея из Панели управления

После нажатия Соединится и ввода пароля, у Вас откроется главное окно программы

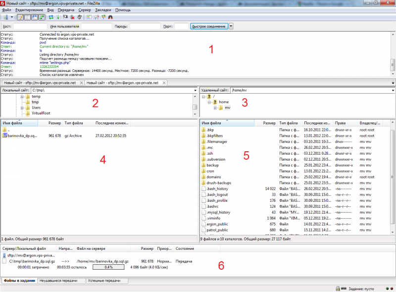
Зона 1 - лог соединения с FTP/SFTP сервером - в случае каких либо проблем его можно приложить к тикету при обращении в техподдержку, зона 2 - локальное дерево каталогов, зона 3 - дерево каталогов на сервере, зона 4 - файлы в локальном каталоге из зоны 2, зона 5 - файлы в каталоге на сервере из зоны 3, зона 6 - состояние передачи файлов
Закачка\скачивание файлов происходит по двойному клику на объекте либо с использованием Drag'n'Drop
Настройка FTP соединения для дополнительных FTP пользователей
Если Вы создали дополнительного FTP в Панель управления-Пользователи FTP http://drupalhosting.ru/rp/ftps то настройка клиента будет несколько отличаться. Вам понадобится полное имя пользователя включая домен.

В настройках соединения соответсвенно необходимо ввести в поле Хост имя домена domain.com,
Protocol - FTP (SFTP для дополнительных пользователей не поддерживается), Encryption - должна быть установлена в Use plain FTP
Тип входа - Запросить пароль(выбрана именно эта опция так как хранить пароли в клиенте крайне не безопасно), Пользователь - имя пользоватея из Панели управления с доменом полностью user@domain.com

Авторизация по ключам
Для того что бы не вводить пароль каждый раз при подключении и при этом не хранить его в клиенте можно настроить FileZilla на использование авторизации по ключам. Для этого нужно иметь пару сгенерированных ключей публичный и приватный (более подробно о генерации ключей и настройке сервера на их использование написано в данном руководстве http://drupalhosting.ru/docs/расширенная-работа-с-ssh-клиентом)
Для настройки необходимо добавить приватный ключ в FileZilla, для этого нужно выбрать Редактирование-Настройки (авторизация по ключам доступна только в режиме SFTP и не работает для дополнительных FTP пользователей)

В открывшемся окне настроек выбираем SFTP-Добавить файл с ключем... Добавленные ключи отобразятся в области окна Секретные коды

Далее нужно изменить в настройках подключения Тип входа на Интерактивный

После нажатия на кнопку Соединится произойдет соединение и последовательная отправка всех указанных в настройках SFTP ключей до тех пор пока авторизация не пройдет успешно, либо не будут опробованы все ключи.
Редактирование прав файлов и каталогов на сервере
В ходе работы с файлами часто бывает необходимо поменять права доступа к файлам или каталогам (более подробно http://drupalhosting.ru/docs/не-удаляется-не-редактируется-settingsphp).
Для изменения прав на файл/каталог с помощью FileZilla следует выбрать файл в основном окне программы и нажать правую кнопку мыши и выбрать Права доступа к файлу (работа с правами файлов возможна только в режиме SFTP)

И в открывшемся окне установить необходимые права с помощью галочек либо указав права в восьмеричной форме в поле Числовое значение

- Для комментирования войдите или зарегистрируйтесь
 




